图解7种分布式事务模型(一文带你掌握分布式事务)
Hello 我是方才,10人研发leader、4年团队管理&架构经验。文末,方才送你一份25年最新的架构师备考资料,记得领取哟!
分布式事务是微服务架构中的核心挑战之一,尤其在跨服务、跨数据库操作时需保证数据一致性。
今天方才就通过图解7种分布式事务模型,让你一次性掌握分布式事务!
1. 事务基础:ACID特性

事务基础:ACID特性
事务基础:ACID特性
在解决分布式事务的问题时,方才认为最应该优先考虑的方案是:通过设计去避免分布式事务,转为为本地事务。
比如在性能满足要求的情况下,将订单和库存功能放置在同一个服务中(这个例子可能不太合适,但思路是需要优先考虑的)。
2. 分布式事务协议
2PC(Two-Phase Commit,两阶段提交)
2PC(Two-Phase Commit,两阶段提交)
2PC(Two-Phase Commit,两阶段提交)
核心流程:准备阶段(Prepare Phase):协调者询问所有参与者是否可提交,参与者锁定资源并返回响应。提交阶段(Commit Phase):若所有参与者同意,协调者发送提交指令;否则发送回滚指令。优点:强一致性,逻辑简单。缺点:同步阻塞:参与者资源锁定时间长。单点故障:协调者宕机可能导致事务阻塞。数据不一致:网络分区时可能出现部分提交。3PC(Three-Phase Commit,三阶段提交)
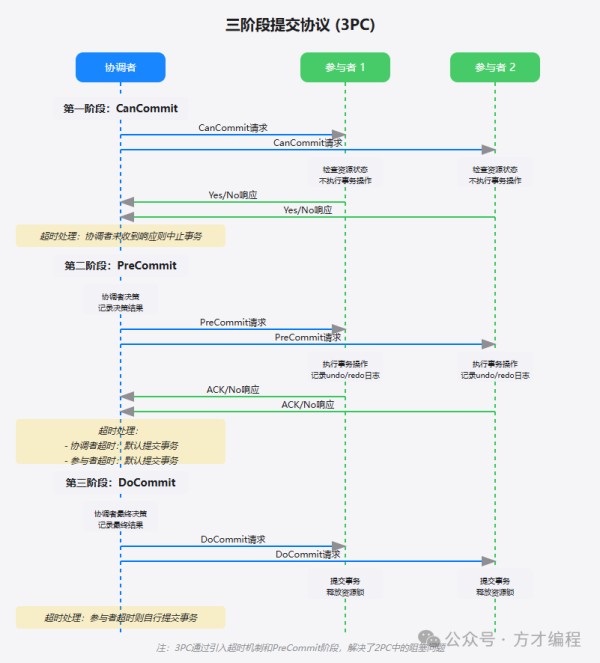
3PC(Three-Phase Commit,三阶段提交)
3PC(Three-Phase Commit,三阶段提交)
改进点:引入超时机制和预提交阶段,降低阻塞风险。CanCommit:协调者询问参与者是否具备提交条件(不锁定资源)。PreCommit:参与者锁定资源并反馈状态。DoCommit:执行最终提交或回滚。优点:减少阻塞时间,提升容错性。缺点:实现复杂,仍无法完全避免数据不一致。3.可靠事件队列
可靠事件队列(Reliable Event Queue)是一种基于最终一致性的分布式事务解决方案,通过异步事件驱动的方式,结合消息队列的可靠性机制,确保跨服务的事务最终一致。
ps:如果不想引入Seata组件,可以优先采用该方式,不过可靠事件队列,对研发的要求是更高的,因为消息存在重复或者重试的可能,所以相关实现需要保障幂等性。

4. Seata 组件详解
Seata(Simple Extensible Autonomous Transaction Architecture)是阿里巴巴开源的分布式事务解决方案,支持 AT、TCC、Saga、XA 四种模式,覆盖不同业务场景。官方地址:https://seata.apache.org/zh-cn/

Seata 组件
Seata 组件
分布式事务包含以下 3 个核心组件:
Transaction Coordinator(TC):事务协调器,维护全局事务的运行状态,负责协调并驱动全局事务的提交或回滚。Transaction Manager(TM):控制全局事务的边界,负责开启一个全局事务,并最终发起全局提交或全局回滚的决议。Resource Manager(RM):控制分支事务,负责分支注册、状态汇报,并接收事务协调器的指令,驱动分支(本地)事务的提交和回滚。一个典型的事务过程包括:
TM 向 TC 申请开启(Begin)一个全局事务,全局事务创建成功并生成一个全局唯一的 XID。XID 在微服务调用链路的上下文中传播。RM 向 TC 注册分支事务,将其纳入 XID 对应全局事务的管辖。TM 向 TC 发起针对 XID 的全局提交(Commit)或回滚(Rollback)决议。TC 调度 XID 下管辖的全部分支事务完成提交(Commit)或回滚(Rollback)请求。事务模式是这个框架下 RM 驱动的分支事务的不同行为模式,即事务(分支)模式。事务模式包括 AT 模式、TCC 模式、Saga 模式和 XA 模式。
AT 模式(Automatic Transaction)
事务模式-AT
事务模式-AT
核心思想:通过代理数据源自动生成反向SQL,实现事务回滚。
适用场景:对业务侵入小,适合大部分OLTP场景。
AT 模式 RM 驱动分支事务的行为分为以下两个阶段:
执行阶段:代理 JDBC 数据源,解析业务 SQL,生成更新前后的镜像数据,形成 UNDO LOG。向 TC 注册分支。分支注册成功后,把业务数据的更新和 UNDO LOG 放在同一个本地事务中提交。完成阶段:全局提交,收到 TC 的分支提交请求,异步删除相应分支的 UNDO LOG。全局回滚,收到 TC 的分支回滚请求,查询分支对应的 UNDO LOG 记录,生成补偿回滚的 SQL 语句,执行分支回滚并返回结果给 TC。TCC 模式(Try-Confirm-Cancel)
事务模式-TCC
事务模式-TCC
核心思想:通过业务逻辑实现事务补偿,需手动编写三个阶段:
Try:预留资源(如冻结库存)。Confirm:确认操作(实际扣减库存)。Cancel:取消操作(释放冻结的库存)。优点:细粒度控制,支持高并发。
缺点:代码侵入性强,需处理幂等、悬挂等问题。
TCC 模式 RM 驱动分支事务的行为分为以下两个阶段:
执行阶段:向 TC 注册分支。执行业务定义的 Try 方法。向 TC 上报 Try 方法执行情况:成功或失败。完成阶段:全局提交,收到 TC 的分支提交请求,执行业务定义的 Confirm 方法。全局回滚,收到 TC 的分支回滚请求,执行业务定义的 Cancel 方法。Saga 模式
事务模式-Saga
事务模式-Saga
核心思想:通过事件驱动,将长事务拆分为多个本地事务,每个事务提交后触发下一个事务,失败时执行逆向补偿。
适用场景:业务流程长、最终一致性可接受的场景(如电商订单+物流)。
Saga 模式 RM 驱动分支事务的行为包含以下两个阶段:
执行阶段:向 TC 注册分支。执行业务方法。向 TC 上报业务方法执行情况:成功或失败。完成阶段:全局提交,RM 不需要处理。全局回滚,收到 TC 的分支回滚请求,执行业务定义的补偿回滚方法。XA 模式
事务模式-XA
事务模式-XA
基于数据库XA协议:依赖数据库的分布式事务能力(如MySQL XA)。
优点:强一致性,数据库原生支持。
缺点:性能低,数据库兼容性要求高。
XA 模式 RM 驱动分支事务的行为包含以下两个阶段:
执行阶段:向 TC 注册分支。XA Start,执行业务 SQL,XA End。XA prepare,并向 TC 上报 XA 分支的执行情况:成功或失败。完成阶段:收到 TC 的分支提交请求,XA Commit。收到 TC 的分支回滚请求,XA Rollback。选型建议AT
最终一致性
高
低
简单事务(如CRUD操作)
TCC
最终一致性
中
高
高并发、需资源预留(如秒杀)
Saga
最终一致性
中
中
长事务(如订单流程)
XA
强一致性
低
低
数据库支持XA协议的场景
最后
最后中,分布式事务如同一场“数据信任危机”——跨服务操作如何确保一致性?传统协议(2PC/3PC)虽强一致,却因性能瓶颈和单点故障举步维艰。但真正的破局密码竟是:优先通过设计规避分布式事务! 通过服务拆分优化,将跨服务操作转为本地事务,化繁为简。
当分布式事务无法避免时,可靠事件队列以异步化、最终一致性的设计,成为高并发场景的轻量级救星,但需直面幂等性与消息可靠性的挑战。而开源利器Seata则带来更灵活的解法——AT模式零侵入自动回滚、TCC模式高并发资源预留、Saga长流程补偿,XA强一致兜底,四重模式覆盖从秒杀到物流的全场景需求!
无论是追求性能的可靠事件驱动,还是需要精细化控制的Seata方案,核心都在于权衡一致性与灵活性。选择没有标准答案,唯有深入业务,才能找到最适合的那把钥匙。
本文参与 腾讯云自媒体同步曝光计划,分享自微信公众号。
原始发表:2025-04-01,如有侵权请联系 [email protected] 删除
网址:图解7种分布式事务模型(一文带你掌握分布式事务) https://mxgxt.com/news/view/1864611
相关内容
分布式事务最全详解 ,看这篇就够了!事务?本地事务和分布式事务的区别
看了5种分布式事务方案后,为何Seata成为最终选择?
任务型作文的结构七种模式典型范文解答.doc
财务分析思维导图及必备公式汇总!让你透视企业财务质量,掌握财务分析工具
影视行业分账模式税务处理分析 税务律师网
新闻发布的方式有哪些?掌握这些技巧让效果翻倍!
党建与后勤业务结合 促服务模式转型升级
微博营销的七种模式分解
StarUML:绘制领域模型、业务流程图与活动图的实战指南

